用户工具

站点工具


signal_tapll实验_逻辑分析仪
银杏科技有限公司旗下技术文档发布平台
技术支持电话0379-69926675-801
技术支持邮件Gingko@vip.163.com
版本 日期 作者 修改内容
V1.0 2020-07-01 gingko 初次建立

实验四:Signaltap II实验——查看LED信号

一、 实验目的与意义

  1. 掌握QuartusII调试工具Signaltap II的使用方法。
  2. 掌握QuartusII的使用方法。
  3. 学习Verilog编程语言的基本语法及相关运算符。

二、 实验设备及平台

  1. iCore4 双核心工控板点击购买
  2. Blaster(或相同功能)仿真器点击购买
  3. Micro USB线缆。
  4. QuartusII开发平台。
  5. 装有WIN XP(及更高版本)系统的计算机。

三、 实验原理

  • 1、以一个三色LED灯交替闪烁程序为例,通过signaltap II工具查看LED信号的状态。使用户掌握signaltapII工具的基本使用方法。
  • 2、实现三色LED交替闪烁的程序关键代码讲解如下:

表4-1

led 001 010 100
~led 110 101
三色LED状态蓝灯亮绿灯亮红灯亮
reg [2:0]led;       //定义一个3位寄存器型变量,led,用来控制三色led的状态
always @(posedge led_clk or negedge rst_n)
	if (!rst_n)
	    begin
		led <= 3'd1; //复位后led=001,蓝灯亮
	    end
	else         //以下代码实现led寄存器最高位为零时,使寄存器内容左移按 001-010-100-001
	    begin    //也就实现了三色led灯按照蓝、绿、红顺序交替闪烁
	        if (led[2])
			begin
			    led <= 3'd1;
			end
			else 
			begin
			    led <= led << 1'd1; 
			end
		end

四、 Signaltap使用方法

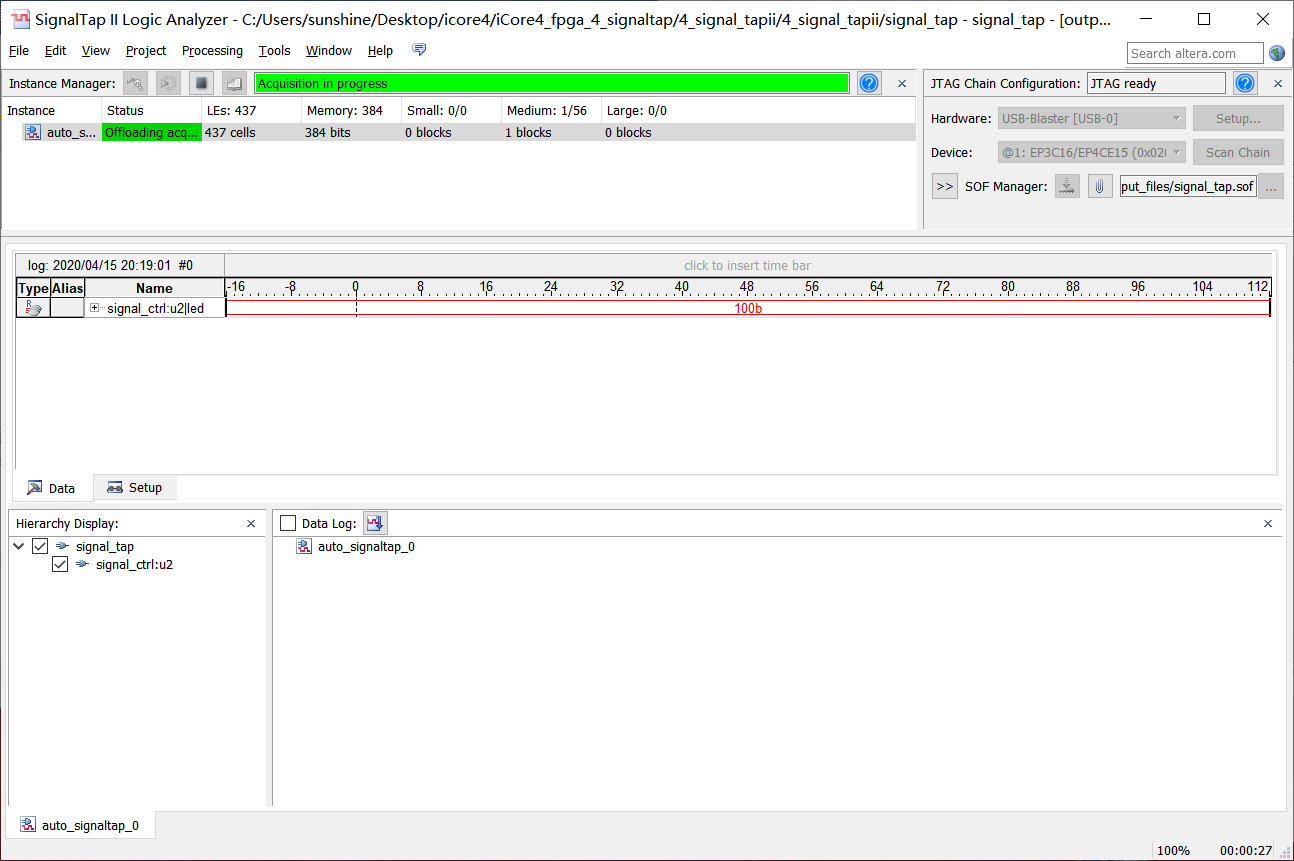
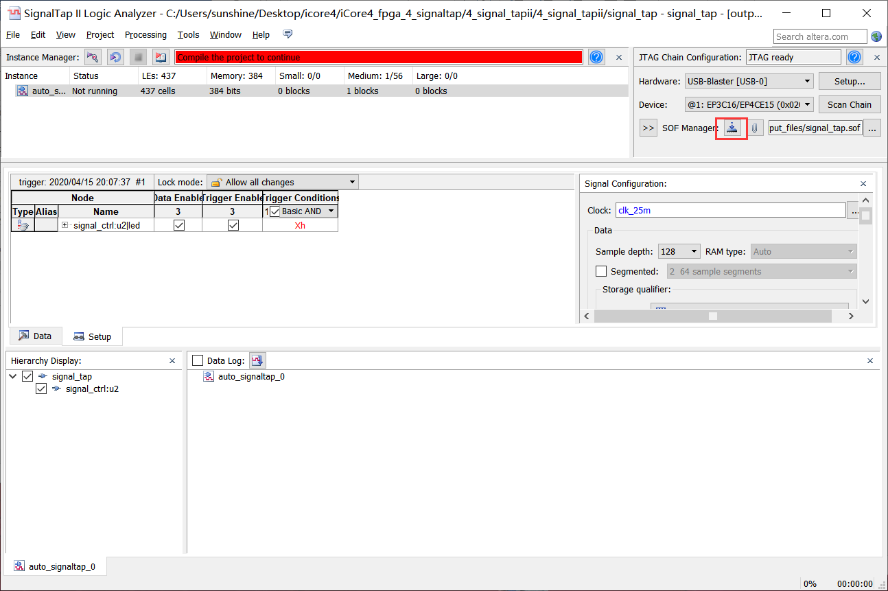
1、将硬件正确连接,如图4-1所示。 图4-1 2、打开实验四例程中的QuartusII工程文件(已经完成了相关设置及引脚分配),进行重编译,然后打开Signaltap工具Tool→Signaltap II Logic Analyzer,如图4-2所示。 图4-2 3、点击Setup添加仿真器设备,如图4-3所示。 图4-3 4、添加目标仿真文件(.sof),一般该文件存放在output file文件夹下,如图4-4所示。 图4-4 5、添加采样时钟,如图4-5所示。

  • 注意:一般采样时钟不能小于目标信号的2倍。

图4-5 6、选择采样时钟信号,首先设定Filter为SinalTap II:pre-synthesis,然后点击List,在下面信号列表中选择所需的采样时钟信号,如图4-6所示。 图4-6 7、配置采样存储空间大小,根据芯片可利用存储空间和采样需要进行确定其大小,本实验选择1k采样存储空间,如图4-7所示。 图4-7 8、双击空白处,添加目标采集信号,如图4-8所示。 图4-8 9、选择采样时钟信号,首先设定Filter为SinalTap II:pre-synthesis,然后点击List,在下面信号列表中目标采样信号,如图4-9所示。 图4-9 10、点击File→Save as将文件保存,如图4-10所示。 图4-10 11、设置保存的文件名称(signaltap.stp),路径可以默认也可以自行设定,如图4-11所示。 图4-11 12、回到Quartus主界面,保存工程并重新编译,如图4-12所示。 图4-12 13、回到Signaltap界面点击下载按钮下载程序,如图4-13所示。 图4-13 14、点击连续采样按钮进行采样,如图4-14。 图4-14 15、右键单击信号设置信号的显示方式为二进制显示,如图4-15所示。 图4-15 16、观察采集得到的信号:001b——010b——100b——001b,如图4-16,即对应实验原理部分。此时实验板上与FPGA相连的三色LED按照,蓝、绿、红的顺序交替闪烁。 图4-16 17、点击Setup对信号进行一些触发条件设置,在此处就不一一说明介绍,如图4-17所示。 图4-17

五、 拓展实验

  1. 操作单次采样按钮和停止按钮;
  2. 设定信号触发条件,观察采样现象变化。
signal_tapll实验_逻辑分析仪.txt · 最后更改: 2022/03/22 10:28 由 sean